Sau hơn 3 tháng chính thức triển khai đến 47 cơ quan, đơn vị thuộc VNA Group, chị Trần Kim Oanh – Phó trưởng phòng Ngân quỹ, Ban TCKT, đại diện cho Tổ triển khai CMS đã có những chia sẻ về dự án cũng như những kết quả tích cực ban đầu, góp phần vào số hóa quy trình quản lý và số hóa dữ liệu của TCT.
Xin chào chị! Để anh chị em VNA Group hiểu sâu hơn về Phần mềm quản lý hợp đồng (CMS) sau thời gian đầu triển khai, chị có thể giới thiệu tổng quan về Phần mềm này?
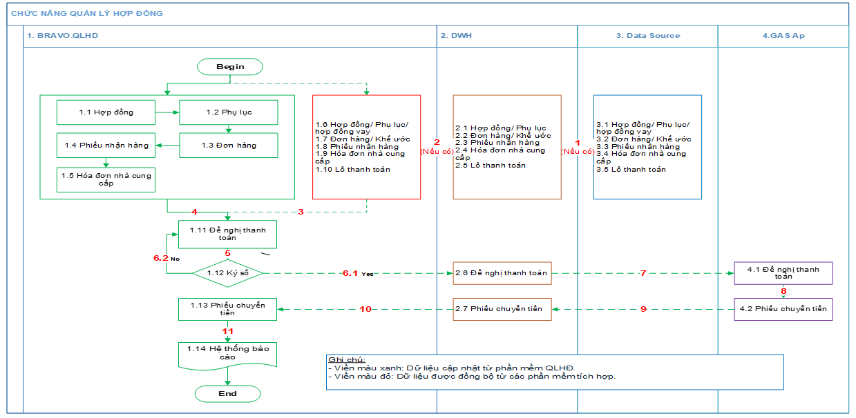
Xin chào anh chị em! Phần mềm quản lý hợp đồng của TCT được xây dựng với mục tiêu quản lý toàn bộ các hợp đồng mua hàng hóa, dịch vụ của TCT với các đối tác, trong đó ngoài chức năng quản lý các thông tin dữ liệu cơ bản là chức năng kiểm soát tình hình thực hiện, thanh toán và công nợ liên quan đến hợp đồng… Tất cả nhằm đảm bảo quản lý tập trung, tổng hợp đầy đủ các thông tin báo cáo, kiểm soát chặt chẽ các khoản thanh toán đảm bảo tính pháp lý.
Hiện nay CMS là ứng dụng quản lý tất cả các hợp đồng kinh tế của TCT, bao gồm các loại hợp đồng trọn gói, hợp đồng đơn giá cố định, hợp đồng đơn giá điều chỉnh, Hợp đồng khung/nguyên tắc, Hợp đồng vay (không bao gồm các hợp đồng bán thương mại hành khách, bán thương mại hàng hóa, thuê chuyến).
Hệ thống CMS hiện có các tính năng cơ bản như: cập nhật các thông tin để quản lý theo yêu cầu chung của TCT và yêu cầu riêng của các cơ quan, đơn vị, CMS có các tính năng cảnh báo để hỗ trợ cho công tác kiểm soát như: cảnh báo hợp đồng sắp hết hạn/hợp đồng quá hạn, cảnh báo trùng hóa đơn, cảnh báo vượt ngân sách, kiểm tra đối chiếu hóa đơn với dữ liệu của cơ quan thuế, kiểm soát tình hình thực hiện hợp đồng, kiểm soát thực hiện đơn hàng, kiểm soát công nợ và thanh toán… kết nối với hệ thống thanh toán để thực hiện lệnh thanh toán và trả kết quả thanh toán về CMS một cách nhanh chóng.
Tính năng nổi bật của CMS là dữ liệu liên quan đến công tác thực hiện các hợp đồng của TCT được quản lý tập trung và kiểm soát chặt chẽ với qui trình số hóa tối đa, tăng tính linh hoạt và chính xác từ các bước kiểm tra, xác nhận, giao nhận hồ sơ cho đến thanh toán.
Vậy Phần mềm quản lý hợp đồng so với các ứng dụng, các phương thức làm việc trước đây thì có những điểm nổi bật nào và hiệu quả mà nó mang lại là gì thưa chị?
CMS hiện được xây dựng với các công cụ số hóa và các tính năng bổ trợ, đáp ứng yêu cầu kiểm soát như: sử dụng chữ ký điện tử, chữ ký số trong toàn bộ các bước quy trình xác nhận và phê duyệt, kết nối với hệ thống lấy dữ liệu, file hóa đơn từ cơ quan thuế nhằm giảm bớt công đoạn kiểm tra thủ công đảm bảo tính pháp lý.

Có thể nói, CMS thay đổi hoàn toàn phương thức làm việc tại bộ phận kiểm soát thanh toán: thay thế hoàn toàn quy trình luân chuyển giao nhận, xác nhận hồ sơ thanh toán bằng giấy sang quy trình số hóa, toàn bộ hồ sơ thanh toán các cơ quan, đơn vị chuyển bộ phận thanh toán đều là dữ liệu và được xác nhận kết quả xử lý qua từng bước thao tác nghiệp vụ của chuyên viên thanh toán trên hệ thống giúp cho công tác kiểm soát công việc của các bộ phận được đảm bảo chặt chẽ, đúng quy trình. Đồng thời, CMS cũng giúp đánh giá được chính xác trách nhiệm và kết quả làm việc của từng cá nhân và bộ phận liên quan đến công tác xử lý thanh toán.
HIện tại ngoài hệ thống bán của TCT, CMS là hệ thống phần mềm quản lý nghiệp vụ đầu tiên của TCT có tích hợp các tính năng số hóa được triển khai trên diện rộng. Vì vậy rất khó để so sánh, tuy nhiên hiệu quả bước đầu hệ thống mang lại đó là việc quản lý tập trung theo đúng quy trình sẽ đảm bảo dữ liệu được tổng hợp đầy đủ và cùng với việc quản lý theo quy trình tập trung bằng hệ thống sẽ đảm bảo công tác kiểm soát được chính xác và thuận tiện.
Với những tính năng nổi bật ấy, phần mềm đã mang lại những hiệu quả bước đầu như thế nào trong việc quản lý hợp đồng của TCT thưa chị?
Hiệu quả bước đầu ghi nhận là số lượng các hợp đồng hiện tại đang quản lý tập trung trên hệ thống đã được tổng hợp đầy đủ (ví dụ như Ban Pháp chế không mất thời gian tổng hợp từ các báo cáo của các cơ quan, đơn vị đảm bảo với độ chính xác cao).
Bên cạnh đó, thông tin cảnh báo được ghi nhận và kịp thời phát hiện các lỗi nghiệp vụ và phòng tránh rủi ro, quy trình phê duyệt hồ sơ thanh toán và giao nhận hồ sơ thanh toán hoàn toàn được thực hiện trên hệ thống đã tạo sự linh hoạt, rút ngắn tối đa thời gian xử lý và loại bỏ hoàn toàn lỗi thất lạc chứng từ thanh toán, đồng thời với việc kiểm soát chặt chẽ hơn đối với từng bước thực hiện đảm bảo đúng trách nhiệm của từng bộ phận.
Vậy trong thời gian tới đây, định hướng phát triển và nâng cấp ứng dụng là gì thưa chị?
Trong thời gian tới, dự kiến sẽ kết nối CMS với các hệ thống phần mềm khác của TCT để tối ưu hóa quy trình xử lý dữ liệu như: kết nối với hệ thống mua sắm, kết nối với hệ thống thanh toán ngân hàng, kết nối với hệ thống xây dựng kế hoạch… nhằm đảm bảo dữ liệu được số hóa toàn bộ và theo quy trình chuẩn.
Có thể nói, việc triển khai CMS thành công đến 47 cơ quan, đơn vị thuộc VNA Group có sự đóng góp rất lớn của anh chị em Tổ triển khai phần mềm. Vậy chị có thể chia sẻ một chút về nỗ lực này của Tổ?
Tham gia vào dự án triển khai thực hiện CMS là các Ban Pháp chế, Ban Công nghệ thông tin và Ban Tài chính Kế toán. Dự án được bắt đầu được thực hiện từ tháng 4/2023 và hoàn tất golive vào tháng 10/2023 như anh chị em đã thấy.

Trong quá trình triển khai dự án, Tổ đã được Lãnh đạo TCT rất quan tâm và chỉ đạo sát sao (Tổ trưởng và Tổ phó Tổ triển khai đều là các Lãnh đạo của 3 Ban chuyên môn nêu trên), đồng thời với quyết tâm đổi mới của toàn thể lãnh đạo và CBNV của các cơ quan, đơn vị liên quan cùng phối hợp với đội ngũ kỹ thuật có nhiều kinh nghiệm của Công ty cung cấp dịch vụ Bravo và AITS để triển khai dự án đúng tiến độ đề ra.
Tuy nhiên, vì là hệ thống áp dụng công nghệ số cùng với quy mô triển khai ở diện rộng với đa dạng các hình thức hợp đồng và kiểm soát thanh toán tại các cơ quan, đơn vị nên Tổ triển khai liên tục phải thay đổi, bổ sung yêu cầu, tìm tòi và đưa ra các giải pháp xử lý tình huống để đáp ứng được hết các yêu cầu kiểm soát của các đơn vị.
Trong quá trình triển khai, hướng dẫn các cơ quan, đơn vị thực hiện qua nhiều giai đoạn Tổ triển khai vẫn phải tiếp tục xử lý bổ sung nghiệp vụ và điều chỉnh tính năng của hệ thống nhằm đáp ứng tốt nhất yêu cầu với mục tiêu quản lý khoa học và hiệu quả.
Và sau tất cả, Tổ rất vui mừng khi những nỗ lực của anh chị em, đặc biệt là sự quan tâm và chỉ đạo kịp thời, hiệu quả của ông Trần Thanh Hiền – Kế toán trưởng, Trưởng ban Tài chính kế toán và là Tổ trưởng Tổ dự án, cũng như sự hỗ trợ, góp ý của các cơ quan, đơn vị đã triển khai thành công.
Với cá nhân tôi và một số thành viên trong Tổ, đây là phần mềm thứ 2 sau phần mềm quản lý tài chính GAS được triển khai trên quy mô TCT mà tôi đã tham gia. Cũng như với kết quả hoàn thành của hệ thống GAS tôi cảm thấy rất vui, tuy nhiên với việc cho ra mắt phần mềm CMS lần này tôi nhận thấy trách nhiệm của bản thân và các thành viên của nhóm triển khai lớn hơn rất nhiều do yêu cầu quản lý diện rộng và kiểm soát mức độ cao của hệ thống đi kèm với các quy trình công việc mới, áp dụng công nghệ mới.
Thực tế cho thấy chuyển đổi số là một quá trình thay đổi từ nhận thức đến công nghệ, nhưng quan trọng nhất vẫn là nhận thức của mỗi cá nhân để quyết tâm thay đổi. Với tôi một hệ thống tốt muốn đạt được hiệu quả quản lý như mong đợi sẽ không thể thiếu yếu tố con người. Vì vậy tôi cũng rất mong CMS sẽ được người sử dụng đón nhận để cùng hỗ trợ và đồng hành cùng với nhóm triển khai hoàn thiện nhằm mang đến thành công và tạo những bước đi đầu tiên vững chãi trong hành trình chuyển đổi số của TCT.
Trân trọng cảm ơn chị và Tổ triển khai CMS!








